|
<< Hier KLicken um eine Inhaltsübersicht anzuzeigen >> Navigation: Warenwirtschaft > Stammdaten > Basisdaten |
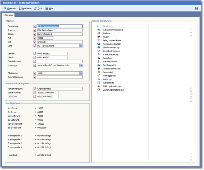
In den Basisdaten werden grundlegende Informationen über Ihre Firma hinterlegt. Die Angaben, die Sie in den Basisdaten festlegen, werden auch in übergeordneten Bereichen der Warenwirtschaft benötigt.
So rufen Sie die Basisdaten auf:
1. Klicken Sie mit der Maus im Hauptmenü auf "Warenwirtschaft > Stammdaten > Basisdaten".

Die Basisdaten - Warenwirtschaft werden geöffnet.
Neben den grundlegenden Firmeninformationen auf der linken Seite gibt es rechts das zentrale Dialogfeld "Weitere Einstellungen". Hier können Sie mit einem Doppelklick auf einen Eintrag den entsprechenden Bearbeitungsdialog starten.

Der Bereich "Allgemein"
Geben Sie hier Ihren Firmennamen ein.
Tragen Sie in diesem Feld Ihre Firmenbranche ein. Sie können auch eine Zusatzbezeichnung eingeben.
Eingetragen wird die Straße.
Postleitzahl des Firmenortes
Eingetragen wird der Ort.
Eingetragen wird das Land. [F5] öffnet hier die Länderauswahl.
Telefonnummer der Firma.
Telefaxnummer der Firma.
Hier wird die zentrale Mailadresse der Firma hinterlegt.
Die Adresse Ihrer Homepage (Internetdomain).
Wenn Sie mehrere Filialen betreiben, tragen Sie hier die Nummer der Zentrale ein.
Tragen Sie hier den Namen des Geschäftsleiters ein.
Der Bereich "Steuerrechtliche Angaben"
Bezeichnung des für Sie zuständigen Finanzamtes.
Tragen Sie hier Ihre Steuernummer ein. Die Eingabe erfolgt ohne Trennsymbole oder Leerzeichen.
Die Umsatzsteueridentifikationsnummer wurde im Zuge der Harmonisierung des innergemeinschaftlichen Warenverkehrs eingeführt und dient zur eindeutigen Identifizierung aller daran beteiligten Unternehmen. Wurde Ihrer Firma eine ID vom Bundesamt für Finanzen in Saarlouis zugeteilt, so können Sie diese hier eintragen. Die [F5]-Taste öffnet die Länderkennzeichentabelle.
Der Bereich "Weitere Einstellungen"
Ein Doppelklick auf die in der Liste aufgeführten Einstellungen startet direkt den jeweiligen Bearbeitungsdialog.
Tourenstammdaten
Die Menüleiste:
Speichern Mit [F10] speichern Sie Änderungen an den Daten und schließen die Basisdaten.
Verlassen/Beenden Mit der [ESC]-Taste verlassen Sie die Basisdaten und kehren ins Hauptmenü zurück.
|
Optionen/Parameter
Abruf Vorkasseaufträge Hier wird der Dialog zur Einstellung der Abruf- und Vorkasseaufträge aufgerufen.
Beleg-/Formulardefinitionen Öffnet den Dialog zur Grundeinstellung der Formulare aufgerufen.
Beleg-/Formularvorschläge Ruft das Dialogfenster zur Erstellung der Formularvorschläge auf.
Fremdsprachen Hier können Sie Fremdsprachen festlegen, die im Shopmanager bzw. in Webshops verwendet werden
Nummernkreise definieren Öffnet ein Dialogfenster zur Nummernkreisdefinition.
Warenkorbsteuerung Öffnet ein Dialogfenster, wo Sie individuelle Workflows zur Steuerung der Programmabläufe hinterlegen können.
|
Eingabefeld finden Ruft den Dialog "Eingabefeld finden" auf.
|