|
<< Hier KLicken um eine Inhaltsübersicht anzuzeigen >> Navigation: Finanzbuchhaltung > Monatliche/periodische Arbeiten > Datev-Center > Import/Export > Neuer Import |
So erstellen Sie eine neue Import-Abrechnung:
1. Markieren Sie in der Baumauswahl des Datev-Centers die Selektion "Import" und drücken Sie die Funktionstaste [F3] bzw. wählen Sie im Menü "Allgemein" den Eintrag <Neue Abrechnung>.

Das Programm öffnet den Eingabedialog "Neue Abrechnung - Import".

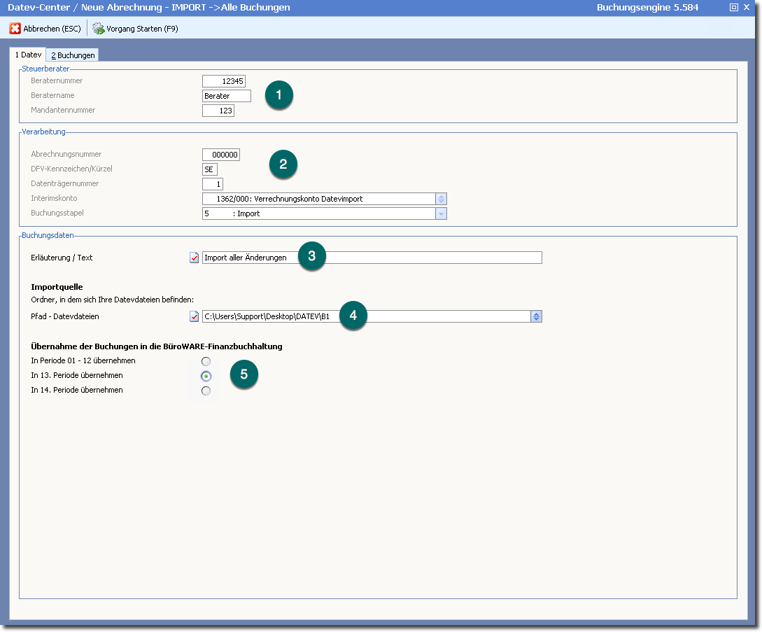
Hier können Sie noch den Import durch verschiedene Angaben/Einstellungen verändern.
➊ Angaben zum Steuerberater (aus den Einstellungen übernommen, nicht änderbar)
➋ Angaben zum Import (Stapel, Interimskonto usw, aus den Einstellungen übernommen, nicht änderbar) )
➌ Erläuterung zum Import (z.B. "Umbuchungen Steuerberater" o.ä.)
➍ Pfadangaben zur Importdatei. Achtung: Der Name der Importdatei muss folgenden Aufbau haben: "DTVF_*.csv"
➎ Festlegung, in welche Periode die Buchungen übernommenw erden. (13. / 14. / oder Periode 1-12 entsprechend des Buchungsdatums)
2. Starten Sie den Import mit [F9] bzw. Klick auf den Symbolbutton <Vorgang Starten>.
3. Wenn der Import erfolgreich durchgeführt wurde, werden die Buchungen und weitere Informationen auf der Karteikarte "2 Buchungen" angezeigt.

➊ Anzeige importierten der Buchungen
➋ Angaben zum Steuerberater
➌ Protokoll des Importes, hier würden ggf. Fehler angezeigt
➍ Mit diesem Button oder der Taste [F9] werden die Buchungen übernommen. Sie erhalten vorab nochmals eine Abfrage dazu.

➎ Der Button "Bearbeiten" ermöglicht das Bearbeiten von importieren Buchungen (bevor diese mit [F9] übernommen werden). Hier mehr dazu.
➏ "Neu Aufbereiten" startet einen nochmaligen Import
Verfügbare Tasten und Buttons:
ESC - beenden
Mit [ESC] verlassen Sie den Eingabedialog und kehren ins DATEV-Center zurück. Nicht gespeicherte Daten gehen dabei verloren.
<Starten>
Mit [F10] starten Sie den Import der Daten.